SQL-BigData

SQL-BigData

SQL-BigData project:

Here is everything that i did in the SQL-course. The tasks were to perform SQL-queries, create tables, and manage data.

Drone-taulu.jpg

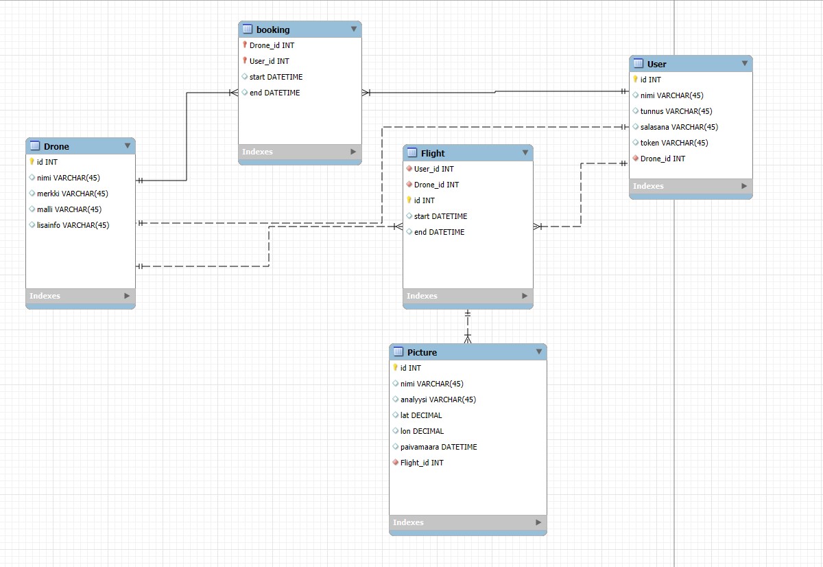
ER.jpg

Luotu yhteys.jpg

Onnistunut taulunluonti.jpg

Picture-taulu.jpg

Raportti_1.jpg

Raportti_2.jpg

Raportti_3.jpg

Raportti_4.jpg

Tiedostot.jpg

Ubuntuikkuna.jpg

User-taulu.jpg

booking_taulu.jpg

flight_taulu.jpg

sql_taulu_1.jpg

sql_taulu_2.jpg

sql_taulu_3.jpg

© 2025 Jaakko Oja – All rights reserved.